딩굴딩굴고양이

  • 분류 전체보기 (218)
    • 개인 (6)
    • 프로그래밍 (47)
      • C (7)
      • C++ (14)
      • C# (4)
      • HTML (2)
      • JavaScript (4)
      • STL (7)
      • 자료구조 (9)
    • DirectX (5)
      • Concept (1)
      • Project (4)
      • Game 1 (0)
    • Unity (12)
      • Shader (9)
    • Unreal (110)
      • Concept (28)
      • Study (16)
      • NetWork (5)
      • Game 1 (C++) (36)
      • Game 2 (25)
    • PixiJS (5)
    • UML (2)
    • 디자인패턴 (13)
    • 수학 (8)
    • 기타 (5)
    • 면접질문 (2)
  • 홈
  • 글쓰기

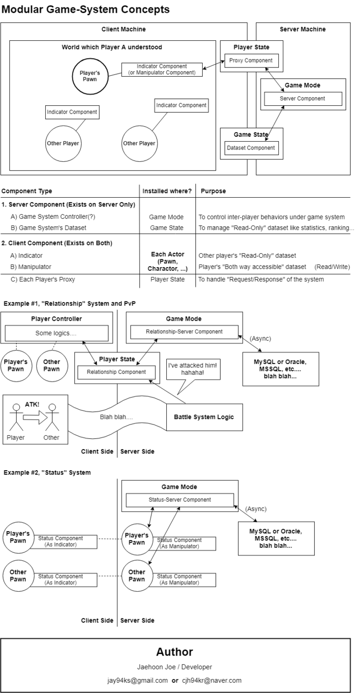
언리얼 리플리케이션 개념도

2019. 5. 17. 11:35

 


 

 

 

출처: https://cafe.naver.com/unrealenginekr?iframe_url=/ArticleRead.nhn%3Fclubid=27085438%26page=1%26inCafeSearch=true%26searchBy=0%26query=%B8%AE%C7%C3%B8%AE%C4%C9%C0%CC%BC%C7%26includeAll=%26exclude=%26include=%26exact=%26searchdate=all%26media=0%26sortBy=date%26articleid=25658%26referrerAllArticles=true

저작자표시 (새창열림)

'Unreal > NetWork' 카테고리의 다른 글

4. 네트워크 연관성  (0) 2019.06.13
3. 함수호출 리플리케이션  (0) 2019.06.13
2. 액터 및 변수 리플리케이션 (블루프린트 네트워크)  (0) 2019.05.17
1. 네트워크 기초 (블루프린트 네트워크)  (0) 2019.05.17

+ Recent posts

Powered by Tistory, Designed by wallel
Rss Feed and Twitter, Facebook, Youtube, Google+

티스토리툴바